$0+

Array from Center — Blender Geometry Nodes

4 ratings
I want this!

Array from Center — Blender Geometry Nodes

$0+
4 ratings

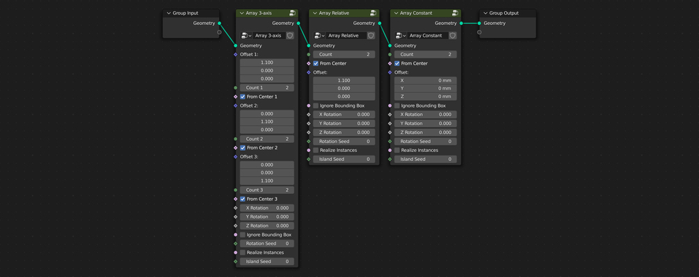
3 node groups to perform a good old array with some additional functions.

  1. The option to build an array from the center outwards.
  2. Random rotation.
  3. An attribute named “island” that assigns a random value between 0 and 1 to each instance (requires the “Realize Instances” checkbox ticked). This can be used as a factor in the Attribute shader node to randomize color, for example.


There are limitations that I am going to work on in future versions. Those I want to implement are:

  1. Object offset.
  2. Array on a curve.
  3. The ability to combine different array types in one go — like if you want instances to be 1 bounding box unit + some constant distance apart from each other.
  4. The ability to assign a random value in the “island” attribute to every instance regardless of the number of consecutive array nodes.
$
I want this!
55 downloads

Array from Center — 3 Node Groups for Blender

Size
1.7 MB

Ratings

5
(4 ratings)
5 stars
100%
4 stars
0%
3 stars
0%
2 stars
0%
1 star
0%
Powered by